As of August 2020 the site you are on (wiki.newae.com) is deprecated, and content is now at
rtfm.newae.com
.
Common Tool Information
From ChipWhisperer Wiki
Revision as of 06:32, 28 June 2016 by
Adriel
(
Talk
|
contribs
)
(
→
Class Diagram
)
(
diff
)
← Older revision
|
Latest revision
(
diff
) |
Newer revision →
(
diff
)
Jump to:
navigation
,
search
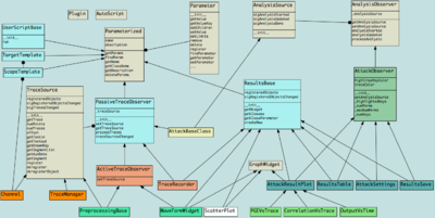
Class Diagram
Navigation menu
Personal tools
216.73.216.128
Talk for this IP address
Log in
Namespaces
Page
Discussion
Variants
Views
Read
View source
View history
More
Search
Navigation
Wiki Home
Recent wiki changes
Off-Wiki Links
Online Store
Discussion Forum
Source Code Repository
Categories
►
Introduction
►
Theory
►
Hardware
►
Software Usage
►
Tutorials
►
Examples
►
Software Development
►
Knowledge Base
►
Research
Tools
What links here
Related changes
Special pages
Printable version
Permanent link
Page information