As of August 2020 the site you are on (wiki.newae.com) is deprecated, and content is now at rtfm.newae.com.

Difference between revisions of "Setting up Software for B1"

From ChipWhisperer Wiki
Jump to: navigation, search
Line 11: Line 11:
 
Next, open the CW-Capture software. Then perform the following steps:
 
Next, open the CW-Capture software. Then perform the following steps:
  
[[File:01_genericsetup.png|image]]
+
[[File:cwsetup_scriptselection.png|600px]]
  
# Switch to the ''General Settings'' tab.
+
# Switch to the ''Python Console'' tab.
# As the ''Scope Module'', select the ''ChipWhisperer/OpenADC'' option.
+
# The script selection window (2) lists available example scripts. Scroll down to "connect_cwlite_simpleserial.py" and click on it.
# As the ''Target Module'', select the ''Simple Serial'' option.
+
# You will see the script contents appear in the "Script Preview" window (3). You can either hit the "Run" button or double-click the filename of the script to execute it. Do either of those now.
  
Next, you'll have to configure the scope device in use.
+
The window should change to indicate the connect succeeded:
  
[[File:02_cw1173_scopesetup.png|image]]
+
[[File:cwsetup_scriptselection_cwliterun.png|400px]]
  
 
<ol start="4" style="list-style-type: decimal;">
 
<ol start="4" style="list-style-type: decimal;">
<li>Switch to the ''Scope Settings'' tab.</li>
+
<li>The console lists the exact script that is executed. Note you could have manually executed the script commands line-by-line in this console.</li>
<li>As the ''connection'', select the ''ChipWhisperer Lite'' protocol.</li></ol>
+
<li>The "Scope" and "Target" buttons will show as connected.</li>
 +
<li>The Status Bar will show a connection.</li>
 +
</ol>
  
Next, you'll have to configure the target module:
+
Note in previous software versions, this tutorial took you through manual setup. This can still be done (using the GUI), but instead now the API has been made more powerful, so the example configuration script will be used instead.
  
[[File:03_cw1173_targetsetup.png|image]]
+
To do so, simply scroll down and select the "setup_cwlite_xmega_aes.py" file:
 +
[[File:cwsetup_scriptselection_xmegaconfig_cwliterun.png|400px]]
  
<ol start="6" style="list-style-type: decimal;">
+
You'll nice the contents of the script contain the following setup:
<li>Switch to the ''Target Settings'' tab</li>
+
<li>As the ''connection'', select the ''NewAE USB (CWLite/CW1200)'' option</li></ol>
+
  
[[File:04_connect.png|image]]
+
TODO SCRIPT
  
<ol start="8" style="list-style-type: decimal;">
+
<ol start="14" style="list-style-type: decimal;">
<li>Press the button labeled ''Master: DIS'', where DIS has a circle around it. If it works, it will switch to green and say ''CON''.</li></ol>
+
 
+
[[File:05_connection buttons.png|image]]
+
 
+
We will now need to configure the clock to the XMEGA target device.
+
 
+
[[File:06_cw1173_freqoutput1.png|image]]
+
 
+
<ol start="9" style="list-style-type: decimal;">
+
<li>Switch to the ''Scope Settings'' tab.</li>
+
<li><p>Scroll down to the CLKGEN section, and enter the ''Desired Frequency'' as ''7.37 MHz''. Hit <code>&lt;enter&gt;</code> and you should see the multiply and divide settings change. Be careful of the units - you may need to click just on the numbers and enter that. You can also check the frequency settings using the ''Frequency Counter'' - to use this switch the ''Freq Counter Src'' to be ''CLKGEN''. It should read 7.37 MHz. <b><sup>*</sup>If the red ADC Lock Failed LED light is on you may need to click ''Reset ADC DCM''.</b></p>
+
<p>We now need to feed this generated clock to an output pin.</p></li></ol>
+
 
+
[[File:07_cw1173_freqoutput2.png|image]]
+
 
+
<ol start="11" style="list-style-type: decimal;">
+
<li><p>Scroll further down until you find the ''Target HS IO-Out'' function, set this to ''CLKGEN''. The clock is now being sent on the ''Target-IO HS2'' pin, which is used by the XMEGA as the input clock.</p>
+
<p>For dumb historical reasons the XMEGA and AVR have opposite TX/RX pinouts (on the original multi-target board, the AVR and XMEGA are designed such they can communicate, which required opposite TX/RX connections). Anyway you now need to switch the IO1 and IO2 functions from default:</p></li></ol>
+
 
+
[[File:08_cw1173_txrx.png|image]]
+
 
+
<ol start="12" style="list-style-type: decimal;">
+
<li>Change the ''Target IO1'' function to be ''RXD''.</li>
+
<li>Change the ''Target IO2'' function to be ''TXD''.</li>
+
 
<li><p>You can now program the XMEGA device! To do so, open the XMEGA Programmer from the ''Tools'' menu:</p>
 
<li><p>You can now program the XMEGA device! To do so, open the XMEGA Programmer from the ''Tools'' menu:</p>
 
<p>[[File:cw1173_xmegaproga.png|image]]</p></li>
 
<p>[[File:cw1173_xmegaproga.png|image]]</p></li>

Revision as of 13:05, 17 September 2017

It is assumed that you've already followed the guide in Installing_ChipWhisperer. Thus it is assumed you are able to communicate with the ChipWhisperer CW1173 hardware (or whatever capture hardware you are using). Note in particular you must have configured the FPGA bitstream in the ChipWhisperer-Capture software, all part of the description in the Installing_ChipWhisperer guide.

Assuming this setup is complete, you can confirm you are able to communicate with the hardware by running the example capture of traces given in the CW1173_ChipWhisperer-Lite quick-start.

Programming the Example

Note with the CW1173 you need to configure a clock before programming of the device will succeed. Programming of the target device will be done as part of the CW-Capture software setup, discussed next.

Communicating from CW-Capture Software

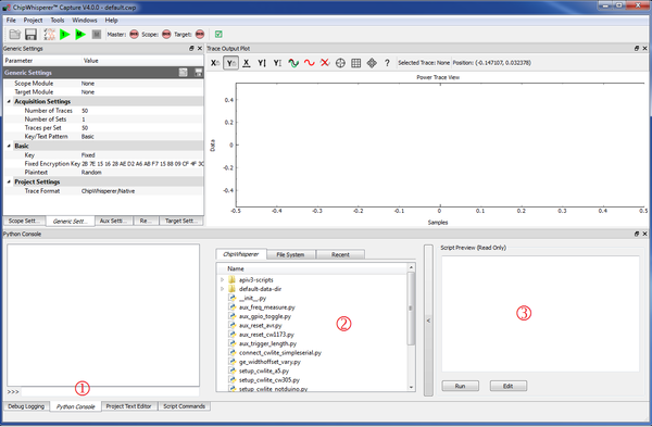
Next, open the CW-Capture software. Then perform the following steps:

Cwsetup scriptselection.png

  1. Switch to the Python Console tab.
  2. The script selection window (2) lists available example scripts. Scroll down to "connect_cwlite_simpleserial.py" and click on it.
  3. You will see the script contents appear in the "Script Preview" window (3). You can either hit the "Run" button or double-click the filename of the script to execute it. Do either of those now.

The window should change to indicate the connect succeeded:

Cwsetup scriptselection cwliterun.png

  1. The console lists the exact script that is executed. Note you could have manually executed the script commands line-by-line in this console.
  2. The "Scope" and "Target" buttons will show as connected.
  3. The Status Bar will show a connection.

Note in previous software versions, this tutorial took you through manual setup. This can still be done (using the GUI), but instead now the API has been made more powerful, so the example configuration script will be used instead.

To do so, simply scroll down and select the "setup_cwlite_xmega_aes.py" file: Cwsetup scriptselection xmegaconfig cwliterun.png

You'll nice the contents of the script contain the following setup:

TODO SCRIPT

  1. You can now program the XMEGA device! To do so, open the XMEGA Programmer from the Tools menu:

    image

  2. Hit the Check Signature button and confirm the device is detected. If not you may have issues with the clock setup.

    image

  3. Using the Find button, navigate to the simpleserial-base.hex which you built earlier with the make command. You can then press the Erase/Program/Verify button, and confirm the file is programmed into the XMEGA device:

    image

    Note the programmer dialog not only shows the successful programming status, but also shows when the .hex file was last modified. Always confirm this matches with when you last remember compiling the program -- if it is widely different this suggests you have selected the wrong file!

    Finally we can check communications with the programmed file:

image

  1. Close the XMEGA programmer dialog.
  2. Open the status monitor under Tools > Encryption Status Monitor.
  3. Resize the monitor window. The monitor will show sent & received data to the target.
  4. Hit the Run 1 button (image). You may have to hit it a few times, as the very first serial data is often lost. You should see data populate in the Text Out field of the monitor window. Note that each byte of the Text In is incremented in the Text Out field.